728x90
반응형







만약 이런 문구가 뜬다면!!!! -> 괄호 빼기

- varchar의 특징은 그 길이만큼 잡힌다
- order은 예약어'orderby' 때문에 orders로 씀
- orderdate에서 timestamp 괄호 빼주기!
- 'AI(auto increase)' 상품번호 이런 거 자동으로 증가되는 거



- ENUM(): 열거형
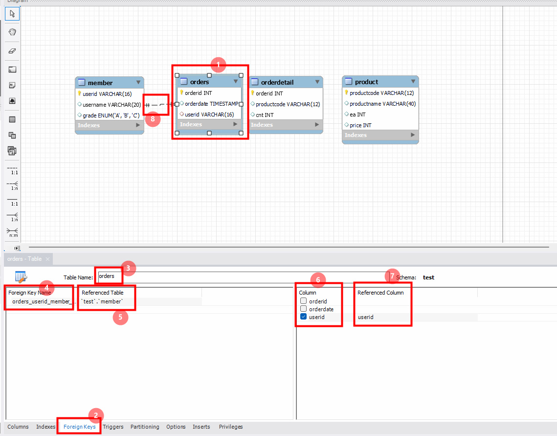
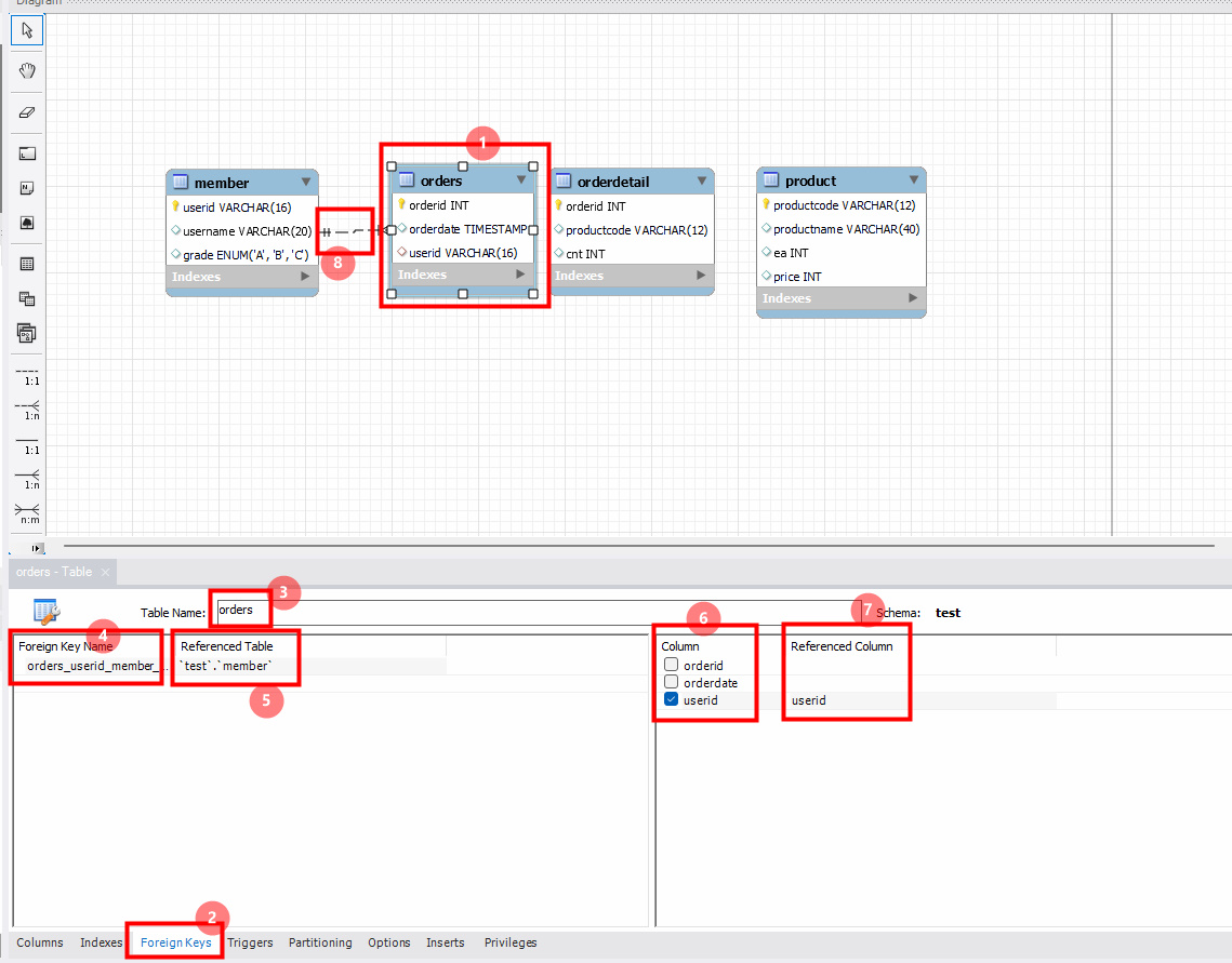
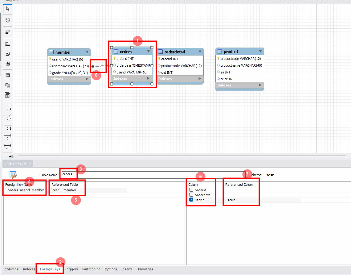
orders에 있는 userid는 member에 있는 userid를 참조하는 외래 키이다. 외래키 설정해보자.

- Foreign Key Name: orders_userid_member_userid_fk
- FK는 비식별(점선): PK가 다른 테이블에서 FK로 사용하고 있을 경우

- pk가 테이블마다 중복으로 있으면 1개의 역할밖에 못해서 주문 1로 인식하게 됨. 그래서 다른 칼럼을 pk로 잡아서 복합키로 만들어야 함+하나의 테이블은 pk이면서 fk가 됨

- Foreign Key Name: orderdetail_orderid_orders_orderid_fk
- 식별: 복합키로 되어있는 키 중에 하나를 FK로 쓰는 것(다른 테이블에서는 pk임)

- 하나의 테이블에 여러 개의 FK존재 가능
- Foreign Key Name: orderdetail_productcode_product_productcode_fk
- 노란 키: pk/ 빨간 키: 복합 키/ 투명 키: fk
- ER 다이어그램을 테이블로







- reverse는 테이블을 ER 다이어그램으로









- DATA EXPORT(덤프 파일: 내가 만들었던 파일을 server-expert(덤프 폴더 기억하기))



- DATA IMPORT

728x90
반응형
'back-end > SQL' 카테고리의 다른 글
| DML 정리(SELECT | UPDATE | INSERT | DELETE) (0) | 2022.03.18 |
|---|---|
| DDL 정리(CREATE | ALTER | DROP) (0) | 2022.03.18 |
| [MySQL] SELECT 모든것 (0) | 2022.03.18 |
| MySQL에서 이모지 쓰는 방법 (0) | 2022.03.17 |
| 제약조건 UNIQUE | PRIMARY KEY | FOREIGN KEY 차이 (0) | 2022.03.17 |